Notice
Recent Posts
Recent Comments
Link
| 일 | 월 | 화 | 수 | 목 | 금 | 토 |
|---|---|---|---|---|---|---|
| 1 | 2 | 3 | 4 | 5 | 6 | 7 |
| 8 | 9 | 10 | 11 | 12 | 13 | 14 |
| 15 | 16 | 17 | 18 | 19 | 20 | 21 |
| 22 | 23 | 24 | 25 | 26 | 27 | 28 |
Tags
- mojave
- Linux
- catalina
- sierra
- high sierra
- beta
- 애플
- 모하비
- 3D 프린터
- asahi linux
- 맥북프로
- asahi
- AirPods
- 터치바
- 터미널
- Tarantula
- 에어팟
- 시에라
- tevo
- 컨트롤러
- iOS 13
- macos
- 맥
- Mac
- 아이폰
- IOS
- Fedora
- 업데이트
- 3D프린터
- 버그
Archives
- Today
- Total
elsa in mac
neovim, markdown plugin의 최강자 - markview.nvim 본문

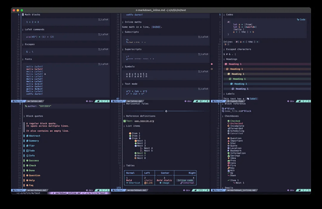
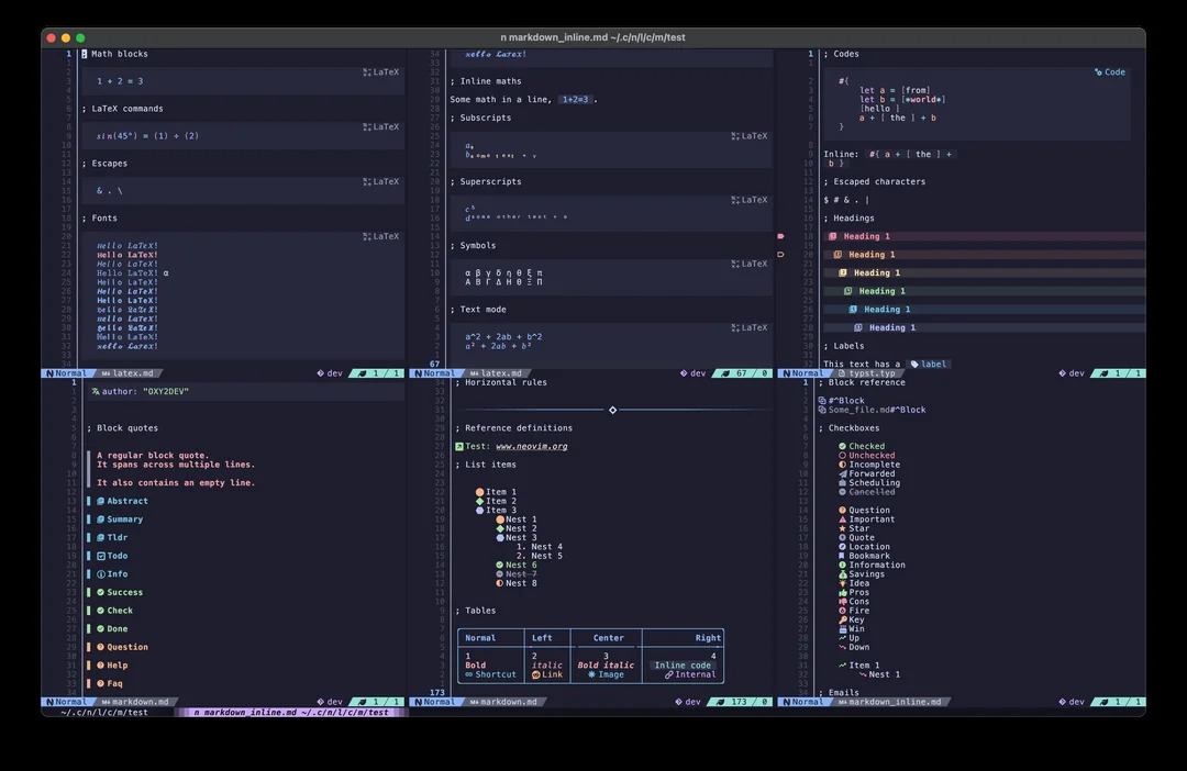
이번 포스트에서는 neovim에서 사용할 수 있는 plug-in 중 markdown render의 떠오르는 최강자로 부상하고 있는 markview.nvim을 소개 합니다.

지금까지 markdown(.md) 파일을 편집할 수 있는 neovim plug-in들은 많이 나왔지만, markview.nvim plug-in 은 조금 특별합니다.
이 plugin이 가장 큰 정점은 아래의 동영상에서 볼 수 있듯이 insert mode에서 실시간 rendering을 사용할 수 있는 hybrid mode를 지원한다는 것입니다.
위의 내용은 개발자가 작성한 글로, 내용을 보면 컴퓨터가 없어서 자신의 스마트폰에서 수 개월에 걸처 코딩하여 만들었다고 합니다. 만일 진짜라면 정말 굉장한 작업을 한 것인데요. 개발자는 방글라데시에 살고 있고, 형편이 그리 좋은편이 아닌것 같습니다. 해당 plug-in이 굉장히 뛰어나고 많은 기능을 지원하기 때문에 노트북을 구매하기 위한 후원 사이트를 열였고 10시간 만에 2300달러의 후원금을 모집했다고 하는군요.. 개발자의 능력과 열정도 뛰어나고 이를 알고 후원해 주는 분들도 존경 스럽네요.
Markdow, HTML, LaTeX rendering 을 지원하며, Splitview , Hybrid-mode 등을 지원합니다. 편집기능 등은 github wiki 페이지를 통해 자세히 소개하고 있으므로, 사용할 분들은 참고하실 수 있습니다.
'Terminal(CLI,TUI)' 카테고리의 다른 글
| Ghostty 터미널에서 fcitx5를 사용할 때, 단일키로 한/영 전환이 되지 않는 문제 대응법 (0) | 2025.01.12 |
|---|---|
| Ghostty 터미널 에뮬레이터 설치 및 간단 사용기 (1) | 2024.12.27 |
| 터미널 에뮬레이터에서 chatGPT를 이용해 보자 (0) | 2024.10.31 |
| noevim(nvim) 을 배우고 싶다구요 ? cheat sheet 참고 하세요.. ^^ (0) | 2024.10.25 |
| kitty terminal, neovide와 유사한 cursor trail 기능 추가 (0) | 2024.10.22 |
Comments